Automatic invoice emailing
Aller à la navigation
Aller à la recherche
This scenario is made for customers that want their invoices to be automatically emailed to a specific address. Two conditions must be satisfied.
- Email has to be defined
- The automatic function needs to be turned on.
- First thing is to validate the email,
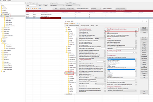
The system will send the email to the default address unless a different one is specified in contact info > Invoice.
Head to debtor info in constants and go to Contact Info and head down to the invoice section in the email part.
When adding a new description a popup will ask you if you want to copy the emails that are default to the customer, you can accept it if the two contacts need a copy.
- The second part is to activate the automatic emailing


In the same debtor section head down to Invoice tab. There you need to check the option
At putting invoice to record also: Email
- Click Ok to save the information